Android hands-on

advanced learning

By Resourcepool

Table of content

  1. Introduction
  2. Environment
  3. Architecture
  4. Layouts
  5. Views and Activities
  6. Thread and web services
  7. Lists
  8. Useful libs
  9. Cross Platforms
  10. User Experience
  11. Project

Introduction

Any ideas of the numbers?

Let's talk about money!


How much was whatsapp sold for ?

22 billion $

Lesson objectives


All the doc you need

Environment

What are the major challenges faced by android application developers?

Screens

Versions

September 12, 2018, developer.android.com

Network and energy

How does it work?

JVM vs DALVIK

Build Process

ART

Architecture

Go Android, build my app!

  1. Android Studio: http://developer.android.com/tools/sdk
  2. Official documentation: http://developer.android.com

Project structure

The manifest

Layouts

WYSIWYG

Hierarchy

  • View: Button, TextView, ImageView, ...
  • ViewGroup: LinearLayout, RelativeLayout, ConstraintLayout, ...

Linear layout

A layout that organizes its children into a single horizontal or vertical row

Relative layout

Enables you to specify the location of child objects relative to each other or to the parent

LinearLayout vs RelativeLayout

XML ToolBox

  • Margin
  • Padding
  • layout_below / layout_above
  • layout_toEndOf / layout_toStartOf
  • layout_centerHorizontal / layout_centerVertical
  • layout_centerInParent

Lets play

The goal of this exercise is to build the login page. The first step is to create the view. View are generated with layouts, try to use them to reach the following screen. The view contains two edit text, a header and a validation button.

Toolbox:

TextView to display a simple text
EditText allows the user to write a text
ScrollView to scroll the contents
Button guess what, a button

The best way to start with layout is to add background color to layouts, it will help you with margin, padding... To do so use :


android:background="#ttrrggbb"

tt : from 00 to FF for transparency

Bonus: ConstraintLayout

Try recreate the previous exercise, but this time using ConstraintLayout

Views and activities

Start an Activity

Backstack

Backstack

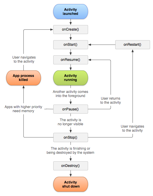
Life cycle

Activity life cycle

The objective of this exercise is to understand the states of the activity. We are going to use Android API to log those events.


    Log.i(TAG, "onCreate!");

A common practice is to add a TAG to the class for all logs.


    public class ParlezVousActivity extends Activity {
    private final String TAG = ParlezVousActivity.class.getSimpleName();

Override the following methods and add some explicit logs : onCreate, onDestroy, onPause, onResume, onSaveInstanceState, onRestoreInstanceState
What happens when: You start the application, You receive a call, You change your phone orientation (Ctrl+F11 for the emulator), You close the app ?

User interactions

It's now time to listen and handle the view from the activity. We are going to add some behavior in our login page. In the onCreate method of the activity, recover the objects of the view you want to manipulate. Use the findViewById() method:


    private EditText usernameField;

    @Override
    protected void onCreate(Bundle savedInstanceState) {
    super.onCreate(savedInstanceState);
    setContentView(R.layout.activity_main);
    usernameField = (EditText) findViewById(R.id.username_field);

Add a listener on the buttons, it can either be in or outside of the class. Implement the "Clear" button and the "Send" button, when the send button is clicked show a toast.


    Toast.makeText(this, "Toast !", Toast.LENGTH_SHORT).show();

Bonus

Add some validation on the fly or at the button click. Check that the fields aren't empty and the password is at least 3 characters. To display the error, use a classic TextView and chagne its visibility.


    setVisibility(View.VISIBLE);


If you still have time you can start to use Butter Knife, a cool way to load view and catch user interactions.

Thread and web services

UI-Thread

Only one thread can modify the view. It's the Ui thread (Main thread). This thread is also responsible for all client interaction with the app.
What happens if you do heavy jobs in this thread ?

Asynctask

How does it work?

Start the async task :

AsyncTask params

The three kind of params used by the asyncTask are:
  • Params,the type send at the execution.
  • Progress, the type send to the progress.
  • Result, the type send at the end of the asynctask.

  • Params are not always used. If so you can change it by Void.


  • Network call

    Login on the server

    The objective of the exercise is to send our previous form to a REST web service.
    First thing first, we need to add the internet permission. Do you remember where ? AndroidManifest.xml

    
        <uses-permission android:name="android.permission.INTERNET" />
    
    

    Create the LoginTask that extends android.os.AsyncTask.
    In the onPreExecute method, display a loading wheel.
    In the onPostExecute method, hide the loading wheel.
    In the doInBackground method, execute your network call
    Use the following url:

    https://training.loicortola.com/chat-rest/1.0/connect/nico/nico

    The HTTP method to use is: GET

    Status 200-OK JSON response {"status":200,"message":"Login successful"} if everything went well.

    Status 401-UNAUTHORIZED JSON response {"status":401,"message":"...","elements":"..."} if login or/and password provided are not correct

    Lists

    Lists

    How would you build a list ?

    What happens if you have more than 4000 elements ?

    So how is it done ?

    ListView

    ListView is a view group that displays a scrollable list of items. The list items are automatically inserted to the list using an Adapter that pulls content from a source such as an array and converts each item result into a view that's placed into the list.

    Single element

    Now that we have a container we need to add elements in it, so we create a new xml for the view of a single element.
    Create an xml : element_message.xml with two TextView, one for the message, and an other one for the author.

    Base adapter

    Lets merge it

    LitView vs RecyclerView

    The RecyclerView since Lollipop

    • View holders
    • Layout Manager
    • Item Animator
    • Item Decoration

    The RecyclerView

    The adapter

    Retrieve messages

    Infinite scroll

    Give me more

    Les images

    Picasso Glide

    
        repositories {
        mavenCentral() // jcenter() works as well because it pulls from Maven Central
        }
    
        dependencies {
        compile 'com.github.bumptech.glide:glide:3.7.0'
        compile 'com.android.support:support-v4:19.1.0'
        }
    
    
    
        Glide.with(this).load("http://goo.gl/gEgYUd").into(imageView);
    
    

    ButterKnife

    Go check the lib: Butter Knife

    The problem :

    • findViewByID() over and over again
    • 1000 of listeners for onClick, onTextChanged...
    • The size of the onCreate() method

    Comparison

    Retrofit

    Go check the lib: Retrofit

    The problem :

    • AsyncTask
    • Mapping the http response
    • Handling errors

    Comparison

    RxAndroid

    Go check the lib: Rx Android

    Pros

    • Handling threads in an elegant way
    • Work on loops
    • Handling errors


    Cons

    • Harder to read
    • Harder to debug
    • Other way of thinking

    Dagger

    Go check the lib: Dagger

    Pros

    • Simple access to shared instances
    • Easier unit and integration testing
    • Scoped instances


    Cons

    • Hard to setup
    • Injection errors are a pain to debug

    EventBus

    Go check the lib: EventBus

    Pros

    • Simplifies the communication between components
    • Decouples event senders and receivers
    • Avoids complex dependencies and life cycle issues
    • A simple way to handle threads


    Cons

    • Spaghetti Code
    • Can't follow the event while debugging

    Comparison

    Android Jetpack

    developer.android.com/jetpack

    Pros

    • Build high quality, robust apps
    • Eliminate boilerplate code
    • Accelerate development


    Cons

    • May be hard for beginners
    • Many components to master

    Other useful tools

    Patterns

    Model View Presenter

    MVP

    Pros

    • Testable / Easy to get reviewed
    • Maintainable
    • Information Hiding
    • Split the Activity / Fragment


    Cons

    • Redundant, especially when the app size is small
    • Requires time before starting coding (but I bet, the architecture step is the must step for all development)

    Show me the code

    The Activity

    The presenter

    Cross platforms

    Phonegap / Cordova

    PhoneGap is a distribution of Apache Cordova. You can think of Apache Cordova as the engine that powers PhoneGap.

    It provides mobile apps with HTML, CSS & JS, target multiple platforms with one code base, Free and open source

    Titanium

    Titanium is not an attempt at “write once, run everywhere”.
    There is a core of mobile development APIs which can be normalized across platforms. These areas should be targeted for code reuse.
    There are platform-specific APIs, UI conventions, and features which developers should incorporate when developing for that platform.

    Xamarin

    Build native apps for multiple platforms on a shared C# codebase and add native code.

    Pros

    • Speed: faster to develop, “write once, run everywhere” (unless, the application requires a lot of customization for each platform)
    • Simplicity: Updates to your cross-platform app would, naturally, be instantly synced across all platforms and devices.

    Cons

    • Platform limitations: Each platform has its own unique style and affords certain flexibilities missing in others.
    • Integration challenges: Data bases, shared prefs, notifications...
    • User Experience

    Sum up

    User experience

    iOs versus android

    Deux façons de voir les choses...

    ... mais de plus en plus proche !

    Check those links :

    The project

    Follow me !